VENDE MÁS SEGUROS, VENDE MÁS FÁCIL
Software para agentes de seguros que quieren vender más rápido
Centraliza todos tus prospectos en un solo lugar. Envía cotizaciones profesionales desde tu celular. Deja de perder clientes por responder tarde.

Tu proceso de venta de seguros te está haciendo perder tiempo y dinero
Así se ve el día típico de un intermediario sin nuestro Software de Seguros para Agentes
Lo que pasa
El problema
Lo que pasa
El problema
Lo que pasa
El problema
Lo que pasa
El problema
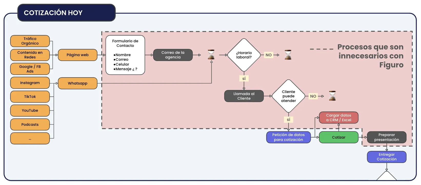
Resultado: Un proceso que debería tomar 2 días termina tomando 10 o 15
Y la información queda regada en el WhatsApp, en Post-its, en un Excel que solo tú entiendes, en el correo...
... imposible de analizar o darle seguimiento.

Tu negocio con el Software de Seguros de Figuro
Figuro Engage no es un CRM gigante que nunca vas a terminar de configurar.
Es un software de seguros para agentes para optimizar tu proceso de venta nueva: desde que un cliente te pide una cotización hasta que decide contratar.
Te da formularios inteligentes y personalizados con tu marca para que el cliente deje sus datos en 2 minutos (no en 2 días de mensajes)
Centraliza todos tus prospectos en un dashboard con estados claros y notificaciones en tiempo real
Te permite enviar cotizaciones en una página profesional que te diferencia y se ve bien en cualquier dispositivo
Te avisa instantáneamente cuando alguien solicita una cotización
Rastrea qué referidores te envían clientes y cuáles te envían clientes que compran
No reemplaza tu relación con el cliente (tú sigues asesorando)
Si ya tienes un sistema de gestión de pólizas, Engage lo complementa
Siempre podrás exportar tus prospectos cuando estén listos para emisión
De cero a recibir tu primera solicitud en 5 minutos con nuestro software para agentes de seguros
Crea tu cuenta y personaliza tu perfil
Sube tu logo, escribe tu nombre o el de tu agencia, elige tus colores. Obtienes un enlace único tipo fgr.link/tuagencia que puedes compartir donde quieras. Es así de sencillo.


Activa los ramos de seguros que vendes
Nuestro software de seguros para agentes tiene formularios listos para todos los ramos: vida, salud, auto, hogar, empresariales, y más. Solo activas los que vendes. Si falta alguno, nos lo pides y lo configuramos. Cada ramo tiene su propio enlace.
Comparte tus enlaces en cualquier canal
Pon tu enlace principal en tu bio de Instagram, en tu firma de correo, en tu tarjeta de presentación.
Cuando alguien te pida una cotización específica, le mandas el enlace de ese ramo: "Claro, entra aquí y déjame tus datos. Vuelvo contigo con una propuesta." Además, puedes usar códigos QR para compartirlo de manera presencial.


Recibe solicitudes y gestiona tu embudo
Cuando un cliente llena el formulario que tú le compartiste:
✅ Te llega un correo instantáneo con todos los datos
✅ El prospecto aparece en tu dashboard como "Pendiente"
✅ Puedes contactarlo directo desde tu software de seguros para agentes (WhatsApp o email)
✅ Vas moviendo su estado: Contactado → En progreso → Aceptado
De esta manera, nunca pierdes el seguimiento de un prospecto.
Envía cotizaciones profesionales
En vez de mandar un Excel o 5 PDFs por WhatsApp, creas las opciones en tu software de seguros para agentes y le compartes un enlace al cliente.
Tu cliente ve una página limpia con tu marca, tus colores, compara las opciones, y cuando elige una, te llega una notificación. En consecuencia, cierras ventas más rápido.

Planes claros para nuestro software para agentes de seguros
Todos los planes incluyen: GRATIS tus primeras 50 cotizaciones
Sin tarjeta de crédito para empezar
Para agentes que solo necesitan enlaces y notificaciones de nuevos prospectos
Tu enlace personalizado (fgr.link/tuagencia)
Enlaces para todos los ramos de seguros
Formularios inteligentes con validación de datos
Dashboard de prospectos
Notificaciones por email
Exportación a Excel
Para agentes que quieren digitalizar todo su proceso de venta nueva
Referidores ilimitados con tracking
Envío de cotizaciones con página profesional
Estadísticas de conversión
Análisis de cartera con IA
Figuro Academy (cursos y estrategias)
Para agencias con múltiples vendedores y quieren que cada uno administre sus leads
Disponible Q1 2026
Múltiples usuarios con roles y permisos
Dashboard consolidado de todo el equipo
Gestión de cartera (CRM integrado)
Reportes por vendedor
Paga anualmente y ahorra 2 meses.
Usado por agentes de seguros en más de 10 países
Cada país tiene sus propios ramos y formularios listos para que vendas más en minutos.
Si tu país no está en la lista, contáctanos y lo habilitamos en menos de 24 horas.
Preguntas Frecuentes
FAQ
Tu próximo cliente está buscando un seguro ahora mismo
La pregunta es si te va a encontrar a ti o a otro agente que responda más rápido.
Crea tu cuenta en Figuro Engage, configúrala en 5 minutos, y empieza a recibir prospectos organizados en vez de mensajes regados por todos lados.

.webp)
.webp)
.webp)
.webp)








